User Community Service Desk Downloads

Connecting a System

A connected system represents an input interface in the MDM Hub solution, either batch or online.

To add a new connected system:

  1. (Prerequisite) Configure the Instance Layer model as described in Creating an Instance Layer Model using the top-down modeling approach (see Creating a Logical Model for more information).

  2. Double-click the Connected Systems node in your MDM project and fill in the System Name and Description attributes.

    Select OK.

    Empty connected systems list
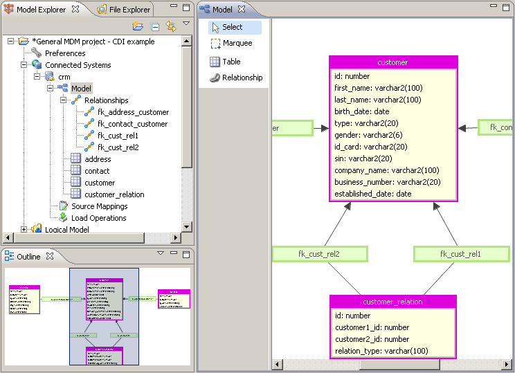
  3. Expand the configuration tree under the newly added system and double-click Model to edit the system input interface model (entities, attributes, and relationships). You can also import the model from an external modeling tool in supported formats (see Importing a Logical Model).

    Adding a connected system model
  4. Double-click Source Mappings to map the input entities to the Instance Layer model to create the origin for each entity in the system.

    Source mappings tab

Definition of batch load operations and mapping source attributes to the instance layer model attributes is described in Adding a Batch Load Operation section.

You can also use native online write web services to load data into the MDM Hub (see Read-write Services).

Was this page useful?